
url或打包接入指引
以下2种接入方式,任选其一
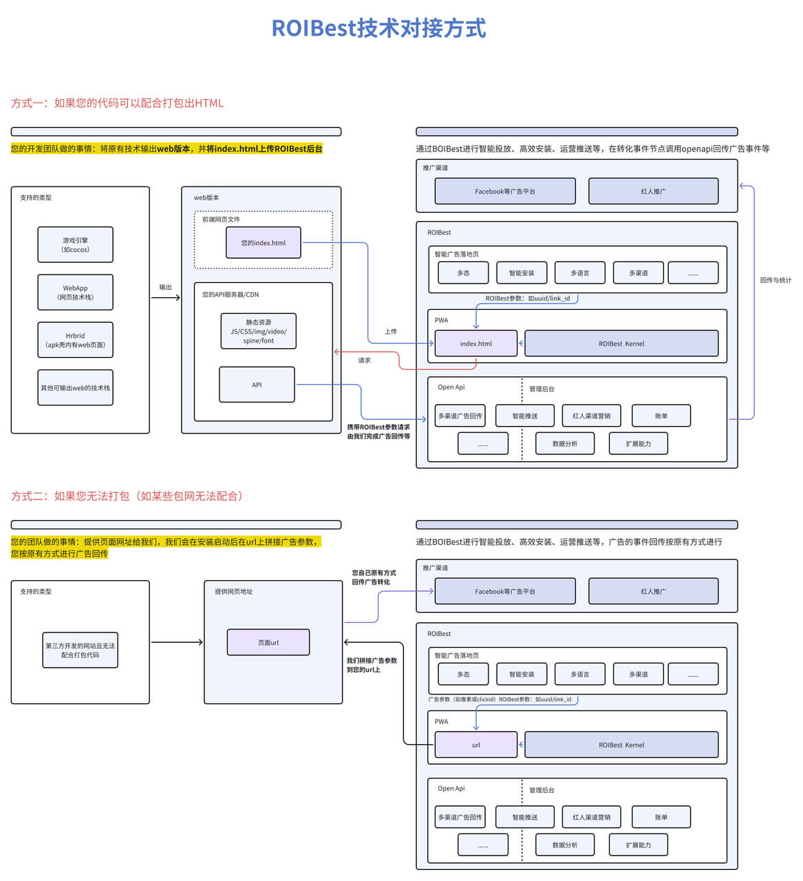
包网接入
包网接入方式,只需要将您的包网含像素生成的网址填写至ROIBest后台的推广链接-包网网址输入框。
我们会在应用启动时,将uuid、link_id及广告参数(如fbclid等)全部传递过去,即可直接完成广告事件回传。
自研接入
- url接入:直接将您的H5网址,在ROIBest后台创建应用时,选择包网接入。我们会在应用启动时,将广告参数全部传递过去,您可以获取参数后调用我们的广告事件上报api进行回传或调用查询广告参数自行回传。
- 打包接入:构建出您的前端页面和静态资源
(静态资源随html一起打包的,将会一起上传到我们的cdn服务器,请注意将工程化的publicPath设置为"./";您也可以选择把静态资源放置和引用自您的cdn服务器,publicPath则需要设置为您的cdn域名;路由模式目前只支持hash路由。),将index.html放置到第一层级进行压缩为zip包,在ROIBest后台创建应用时选择打包接入。我们会在应用启动时将参数存入本地存储,您可以通过获取本地存储参数后,调用我们的广告事件上报api进行回传或调用查询广告参数自行回传。
appid获取
在后台 -> app管理 -> 对应的app信息那列 -> AppID: xxxxxxxxxx

关键参数获取
js
const link_id = JSON.parse(localStorage.getItem('__rb_您的appid_link_id'));
const uuid = JSON.parse(localStorage.getItem('__rb_您的appid_uuid'));注意事项
在应用内获取到link_id之后,最好是能和应用内登录的用户信息做关联,防止用户清除浏览器缓存之后获取不到参数。
如何联调像素
复制出来的推广链接后面手动拼上广告参数。 走一遍安装和充值等。注意正式推广时不必拼接这个参数。
- facebook的fbcild链接后面拼上
&fbclid=123 - tiktok的ttclid链接后面拼上
&ttclid=123
正式投放
正式投放时,给到投放伙伴的链接为我们生成的推广链接。
市面技术接入支持情况
原生
| 框架/引擎/平台 | 版本分类 | 支持情况 | 支持说明 |
|---|---|---|---|
cocos | Cocos Creator | 支持 | |
| Cocos2d-html5 | 支持 | ||
| Cocos2d-js | 支持 | ||
| egret | all | 支持 | |
| laya | all | 支持 | |
unity | all | 部分支持 | 打包后,使用到的特性在web端可以正常使用即可(注意禁用警告) |
| 其他可以输出web格式的引擎平台 | all | 支持 |
包网
| 框架/引擎/平台 | 版本分类 | 支持情况 | 支持说明 |
|---|---|---|---|
| 包网 | all | 支持 |
web技术栈
| 框架/引擎/平台 | 版本分类 | 支持情况 | 支持说明 |
|---|---|---|---|
| vue | all | 支持 | |
| react | all | 支持 | |
| angular | all | 支持 | |
| uni-app | all | 支持 | |
| html、css、js | all | 支持 | |
| threejs、pixel.js等引擎库 | all | 支持 | |
| jquery等类库 | all | 支持 | |
| 其他web框架 | all | 支持 | |
| Hybrid/Cordova(phoneGap)等 | all | 支持 |